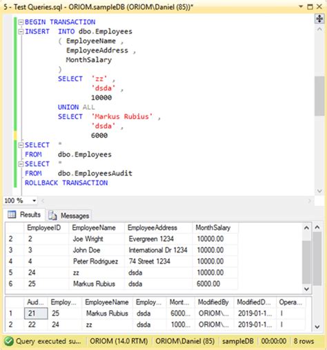
Frankie Salls Blog